管理伙伴站点
使用 CloudCC 伙伴云,可以为合作伙伴用户开通伙伴账号, 并为不同类型伙伴分别配置不同的站点、门户与不同的系统功能, 满足公司不同业务场景下的需求。例如,您可以为地方代理商配置带有业务机会、客户、订货平台、订单功能的伙伴站点,再为服务商配置带有个案、工作订单、服务预约功能的伙伴站点。
当需要为某类合作伙伴提供一个站点,以供合作伙伴登陆至 CloudCC 伙伴云系统中使用对应功能,或需调整现有站点的功能分配、登录页样式或启用状态时,可以申请管理员在 lightning 版本后台设置中进行操作。在设置lightning页面:定制⇒应用程序⇒伙伴云⇒伙伴站点,可以创建新的伙伴站点,或设置已有伙伴站点。
【操作步骤】
步骤 1:在设置lightning页面:定制⇒应用程序⇒伙伴云⇒伙伴站点,在表格中查看、管理已有伙伴站点,或创建新的伙伴站点。

步骤 2:点击新建,可以创建一个新的伙伴站点,设置独立的登录地址,并编辑名称与描述。点击保存后,即可成功创建一个新的站点。
⚠️ 备注:域名不可重复,且只能由英文或数字组成。

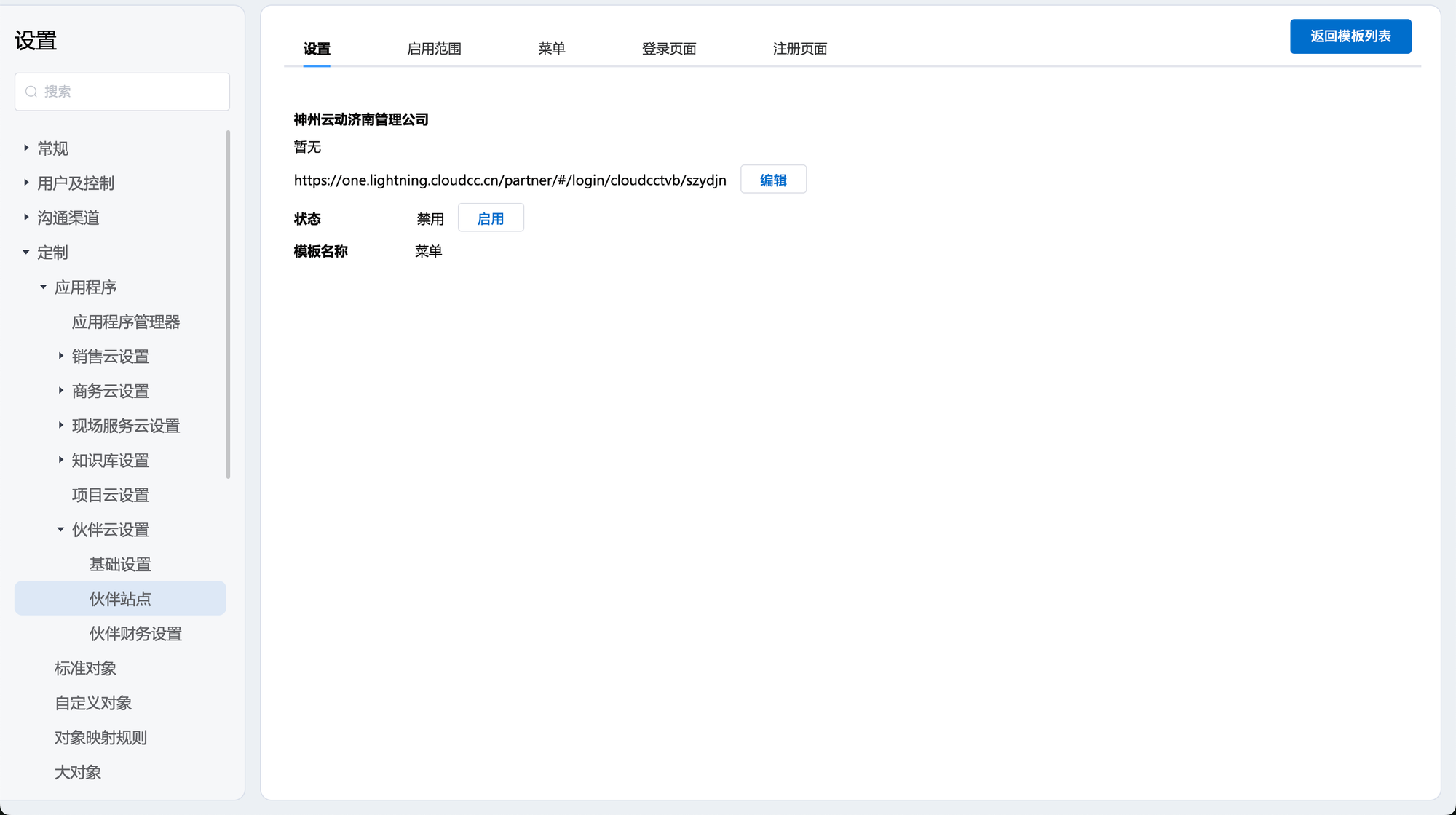
步骤 3:在伙伴站点列表中,点击编辑,打开站点设置页面,可以管理一个已有站点。

步骤 4:在伙伴站点-设置中,可以点击“编辑”按钮更改站点的部分域名,或切换站点的启用/禁用状态。

步骤 5:切换到“启用范围”,为选定简档或权限集的用户开放可以登录至该站点的权限。支持根据简档的许可类型进行筛选。选择完毕后,点击保存,完成设置。

步骤 6:切换到“菜单”,设置登录至该站点的用户可以使用哪些功能。选择完毕后,点击保存,完成设置。

步骤 7:切换到“登录页面”,设置该站点的登录页面样式。可以设置背景图片与页面徽标(也就品牌 logo)。同时可以编辑登录按钮的名称,与页脚显示的内容等;门户设置上传伙伴logo。编辑完毕后,点击保存,完成设置。
