设置伙伴云
企业在合作伙伴管理过程中,经常会遇到沟通效率低下、数据繁杂出错率高、业务信息通知成本高等困扰。CloudCC 伙伴云提供线上管理合作伙伴的解决方案,通过伙伴云功能,在线管理代理商、渠道商、服务商,紧密连接合作伙伴。
若想使用伙伴云功能,进行付费开通后,需要先进行初始化操作,再进行一些简单的配置,从而开始使用 CloudCC 伙伴云功能。
1.伙伴云初始化
CloudCC 支持您为不同类型的合作伙伴创建多个站点,分别配置登录页面、可用菜单、使用权限,满足公司的各种业务需求。 例如,零售商可以为地方代理商、广告合作商创建不同的站点。

但在这之前,您需要设置属于贵组织的独立站点中域名的一部分,用于区分不同组织的站点。
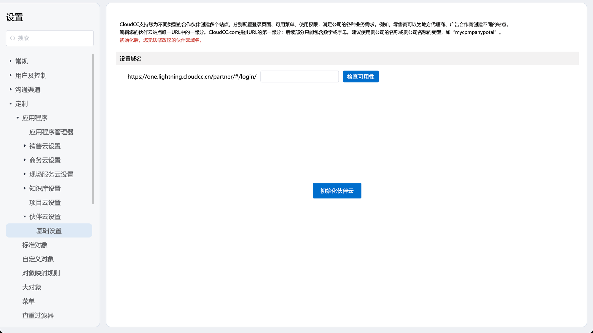
【操作步骤】
步骤 1:点击系统右上角“⚙️”按钮,进入 lightning 后台设置界面,定制⇒应用程序⇒伙伴云设置⇒基础设置,进入伙伴云初始化页面。

步骤 2:输入域名,设置贵组织的伙伴云域名中的一部分。初始化后,将无法修改该部分域名。域名为贵组织独有,不可重复,且只能由英文或数字组成。
步骤 3:点击检查可用性,初始化伙伴云,完成初始化设置。
【字段说明】
| 名词 | 释义 |
|---|---|
| 站点 | 类似网站地址。CloudCC 支持您为不同类型的合作伙伴创建多个站点,分别配置登录页面、可用菜单、使用权限,满足公司的各种业务需求。例如,零售商可以为地方代理商、广告合作商创建不同的站点。 |
| 域名 | 类似网站的具体地址。 |
2.伙伴云基础设置
完成伙伴云初始化后,可以开始使用伙伴云功能。
若想暂时停用全部伙伴云,或调整合作伙伴的角色数量,可以在伙伴云基础设置中进行调整。
【操作步骤】
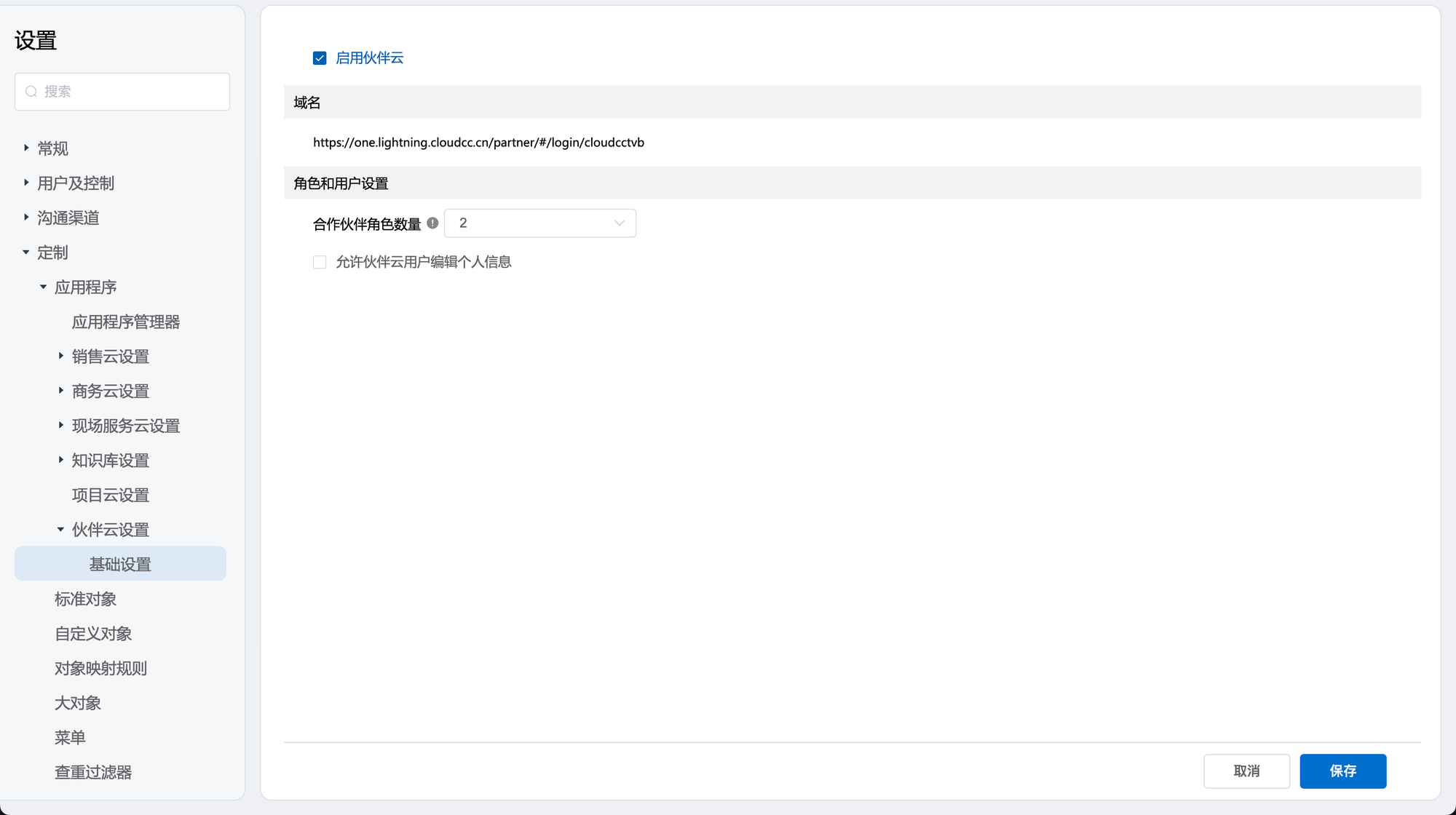
步骤 1:点击系统右上角“⚙️”按钮,进入 lightning 后台设置界面,定制⇒应用程序⇒伙伴云设置⇒基础设置。

步骤 2:通过启用伙伴云选项,可以统一控制组织的伙伴云是否可用。

步骤 3:可以设置合作伙伴的角色数量。当设置为 2 个时,同一个客户下的合作伙伴具有管理员与成员两级角色。角色名称会使用客户名称进行命名。
示例:
将客户“大笑科技有限公司”作为合作伙伴启用后,若角色数量为 2, 则会在对应销售人员下创建角色“大笑科技有限公司合作伙伴管理员”与其下级角色“大笑科技有限公司合作伙伴成员”。
步骤 4:选择是否允许伙伴用户编辑个人信息。

步骤 5:点击保存,完成设置。
【字段说明】
| 名词 | 释义 |
|---|---|
| 角色 | cloudcc系统权限管理的功能,类似部门或职级概念,可以设置带有上下级结构的角色树,并将用户分配至角色树中,用于管理权限等。 |
| 域名 | 类似网站的具体地址。 |