Skip to main content

后端开发教程

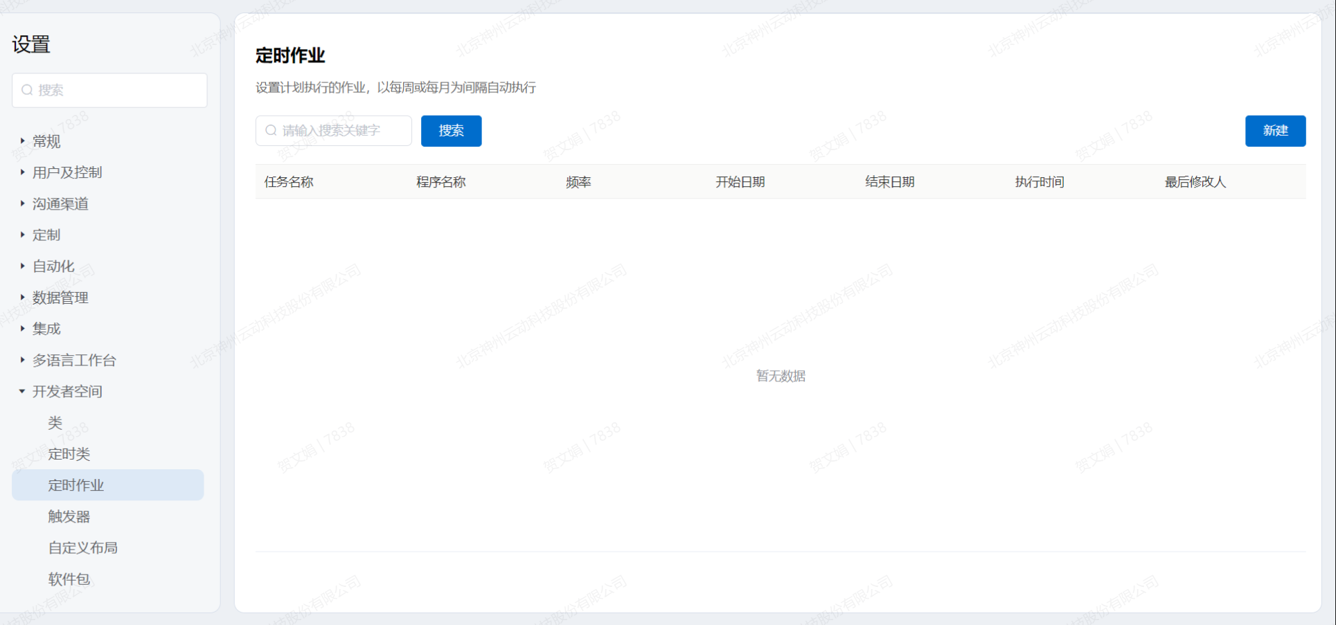
定时作业

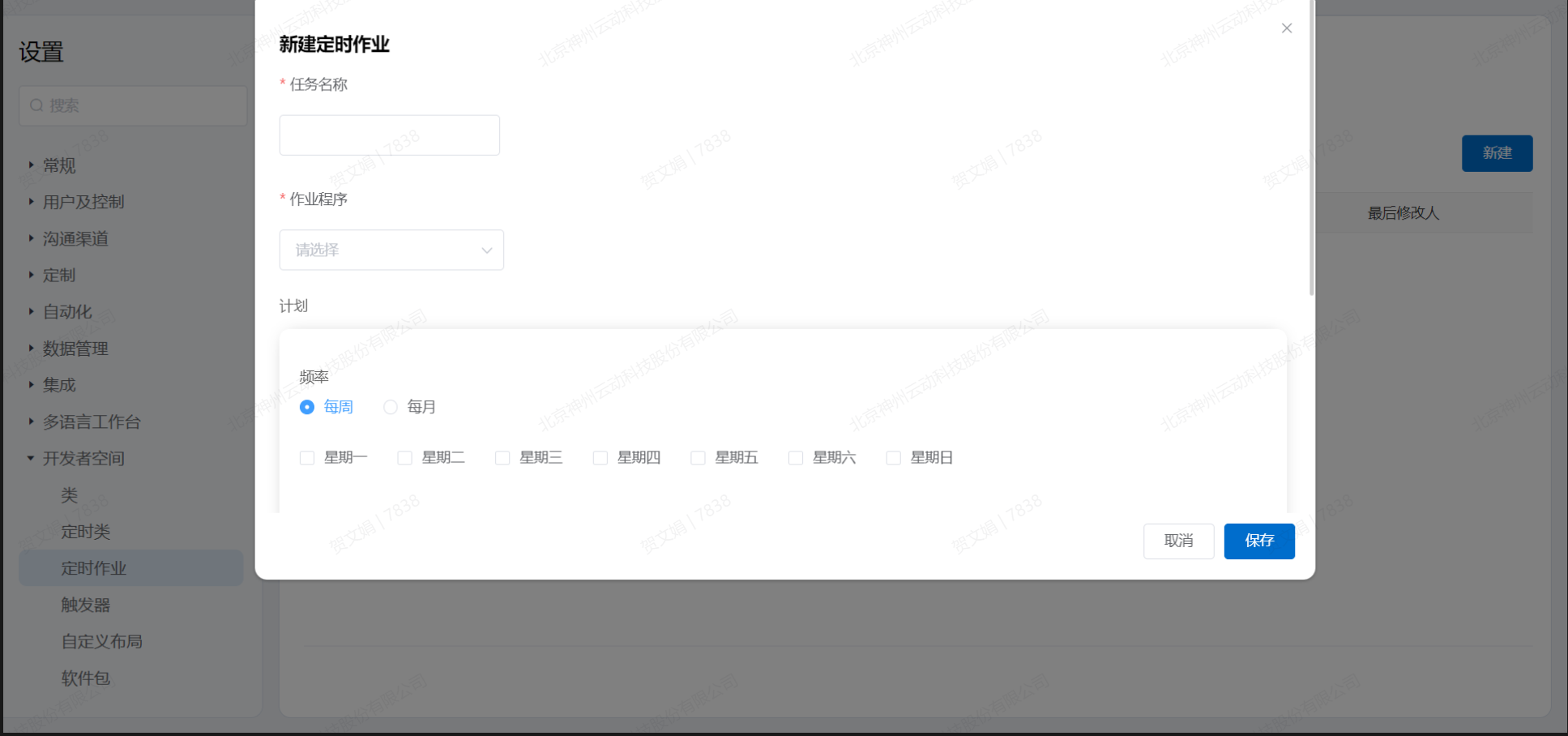
如果希望定期运行某些作业,平台允许开发人员设置计划执行的作业,定时作业以每周或每月为间隔自动执行

1.新建

  • 点击新建,打开录入信息的对话框
  • 点击取消,关闭对话框
  • 点击保存,保存当前录入信息,创建定时作业任务

2.搜索

以任务名称为关键字,查询现有的数据,展示到表格中